跳转到内容

读者文摘

又一个WordPress站点

4 月 2023每月档案

Win10 中 Navicat Premium 16 下载安装注册教程 附注册机

Win10 中 Navicat Premium 16 下载安装注册教程 附注册机

之前分享过Navicat Premium 11 的安装文件,里面有相关的注册方式,但是我在一个新的 … 继续阅读 Win10 中 Navicat Premium 16 下载安装注册教程 附注册机

  • 发表于: 2023年4月25日 2023年4月25日
  • 作者: admin
  • 分类: 未分类
为什么 Midjourney 效果远远好于开源的 Stable Diffusion Model?

为什么 Midjourney 效果远远好于开源的 Stable Diffusion Model?

我发几张自己用SD做的图吧,目前MJ是做不到的。 一、室内设计效果尝试 (1)———大厅草图 ———… 继续阅读 为什么 Midjourney 效果远远好于开源的 Stable Diffusion Model?

  • 发表于: 2023年4月23日 2023年4月23日
  • 作者: admin
  • 分类: 未分类
如何借助chatGPT赚到1000块?

如何借助chatGPT赚到1000块?

在Ai工具没出来之前,一天搞100个视频保底得要15-20个员工,从白天干到黑夜,在Ai工具出来后,… 继续阅读 如何借助chatGPT赚到1000块?

  • 发表于: 2023年4月23日 2023年4月23日
  • 作者: admin
  • 分类: 未分类
对普通人来说,Stable diffusion 和 Midjourney 怎么选?他们有什么区别?

对普通人来说,Stable diffusion 和 Midjourney 怎么选?他们有什么区别?

上篇我们讲到Midjourney这个AI出图神器,这期我们来继续聊聊另一款——Stable Diff… 继续阅读 对普通人来说,Stable diffusion 和 Midjourney 怎么选?他们有什么区别?

  • 发表于: 2023年4月18日 2023年4月18日
  • 作者: admin
  • 分类: 未分类
一个小白如何学好prompt tuning?

一个小白如何学好prompt tuning?

01. 认知ChatGPT能干什么 在使用ChatGPT之前,有一些重要的事情需要了解: 1.它不会… 继续阅读 一个小白如何学好prompt tuning?

  • 发表于: 2023年4月17日 2023年4月17日
  • 作者: admin
  • 分类: 未分类
又一款爆红AI作画神器出街:Midjourney!60秒内出图

又一款爆红AI作画神器出街:Midjourney!60秒内出图

  作者用Midjourney做的图     Midjourney擅长… 继续阅读 又一款爆红AI作画神器出街:Midjourney!60秒内出图

  • 发表于: 2023年4月17日 2023年4月17日
  • 作者: admin
  • 分类: 未分类

pyenv的安装与卸载

step0 建议使用root用户进行操作,防止莫名其妙的问题出现。对之前查看的各种教程进行总结。 s… 继续阅读 pyenv的安装与卸载

  • 发表于: 2023年4月16日 2023年4月16日
  • 作者: admin
  • 分类: 未分类

b站自动完成每日任务docker部署使用教程

介绍:自动完成Bilibili每日任务,获取经验值,助力快速升级Lv6,只需要Docker环境,初次… 继续阅读 b站自动完成每日任务docker部署使用教程

  • 发表于: 2023年4月14日 2023年4月14日
  • 作者: admin
  • 分类: 未分类
Docker 搭建可道云在线资源管理器 kodexplorer

Docker 搭建可道云在线资源管理器 kodexplorer

作者:我是阿蛮 链接:https://zhuanlan.zhihu.com/p/621477383 … 继续阅读 Docker 搭建可道云在线资源管理器 kodexplorer

  • 发表于: 2023年4月14日 2023年4月14日
  • 作者: admin
  • 分类: 未分类
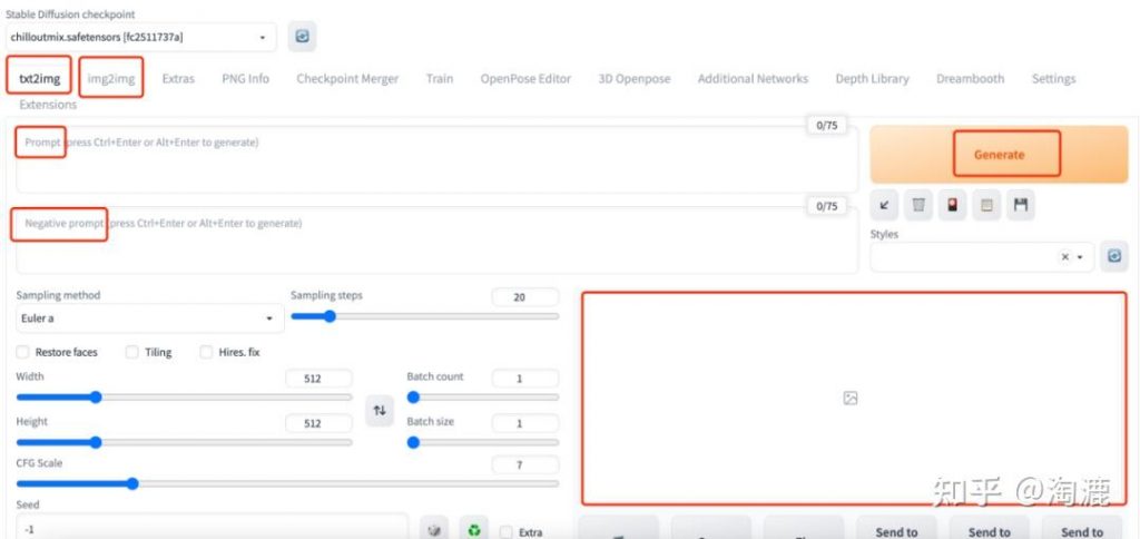
效率出图,我们是认真的

效率出图,我们是认真的

没有了解过ai画图的可以看看前面的帖子。 工欲善其事必先利其器,一些常用的模型建议提前下好。 col… 继续阅读 效率出图,我们是认真的

  • 发表于: 2023年4月13日 2023年4月13日
  • 作者: admin
  • 分类: 未分类

分页

页码: 1 页码: 2 页码: 3 下一页

搜索

搜索:

近期文章

  • 登顶GitHub Trending ,暴涨 16.3K Star,这个开源项目要火了!
  • 目前有哪些你自己在用的(免费、收费)感觉很好用的AI工具?
  • 最值得推荐的20个宝藏Skills,小众但真香
  • 一张破表格卖39.9,这人在小红书上卖了4万单,挣了71.8万
  • CLIProxyAPI 教程:从安装到高级使用

近期评论

    归档

    • 2026 年 5 月
    • 2026 年 4 月
    • 2026 年 3 月
    • 2026 年 2 月
    • 2026 年 1 月
    • 2025 年 12 月
    • 2025 年 11 月
    • 2025 年 10 月
    • 2025 年 9 月
    • 2025 年 8 月
    • 2025 年 7 月
    • 2025 年 6 月
    • 2025 年 5 月
    • 2025 年 4 月
    • 2025 年 3 月
    • 2025 年 2 月
    • 2025 年 1 月
    • 2024 年 12 月
    • 2024 年 11 月
    • 2024 年 10 月
    • 2024 年 9 月
    • 2024 年 8 月
    • 2024 年 7 月
    • 2024 年 6 月
    • 2024 年 5 月
    • 2024 年 4 月
    • 2024 年 3 月
    • 2024 年 2 月
    • 2024 年 1 月
    • 2023 年 11 月
    • 2023 年 10 月
    • 2023 年 9 月
    • 2023 年 8 月
    • 2023 年 7 月
    • 2023 年 6 月
    • 2023 年 5 月
    • 2023 年 4 月
    • 2023 年 3 月
    • 2023 年 2 月
    • 2023 年 1 月
    • 2022 年 12 月
    • 2022 年 11 月
    • 2022 年 10 月
    • 2022 年 9 月
    • 2022 年 8 月
    • 2022 年 7 月
    • 2022 年 6 月
    • 2022 年 5 月
    • 2022 年 4 月
    • 2022 年 3 月
    • 2022 年 2 月
    • 2022 年 1 月
    • 2021 年 12 月
    • 2021 年 11 月
    • 2021 年 10 月
    • 2021 年 9 月
    • 2021 年 8 月
    • 2021 年 7 月
    • 2021 年 6 月
    • 2021 年 5 月
    • 2021 年 4 月
    • 2021 年 3 月
    • 2021 年 2 月
    • 2021 年 1 月
    • 2020 年 12 月
    • 2020 年 10 月
    • 2020 年 9 月
    • 2020 年 8 月
    • 2020 年 7 月
    • 2020 年 6 月
    • 2020 年 5 月
    • 2020 年 4 月
    • 2020 年 1 月
    • 2019 年 12 月
    • 2019 年 11 月
    • 2019 年 10 月
    • 2019 年 9 月
    • 2019 年 8 月
    • 2019 年 7 月
    • 2019 年 6 月

    分类

    • python
    • 名人
    • 工具
    • 方案
    • 未分类

    其他操作

    • 登录
    • 条目 feed
    • 评论 feed
    • WordPress.org

    © 2026  读者文摘. 由 WordPress 强力驱动. WordStar, 主题由Linesh Jose提供