效率革命!10分钟用Dify+Spring Boot打造AI热点雷达,自媒体选赛道再不难!(附保姆级教程)

1. 写在开头
在信息爆炸的时代,自媒体行业选对赛道往往比埋头写作更重要。但想要摸清各平台的热点规律,传统方式往往意味着耗费大量时间 —— 翻遍公众号的热榜、刷遍百家号的推荐、盯紧今日头条的热搜,最后却可能被零散的数据淹没,依然抓不住核心趋势。
本文将带你了解一套基于Dify+Spring Boot构建的热点分析工具,能在几秒内整合公众号、百家号、今日头条近 7 天的热点数据,用图表直观呈现热门领域分布,用文字解析趋势背后的逻辑,甚至帮你快速定位同领域的头部作者。下图为分析公众号5天内的最热门领域:

下图为分析公众号3天内热度最高的前10名作者:

这个系统主要是辅助大快速定位到三大平台的热门文章领域,同时也能辅助大家找一下对标账号,后面我有时间还会基于这个工具(文后统一叫热点分析工具)生成一个撰写文章的系统。
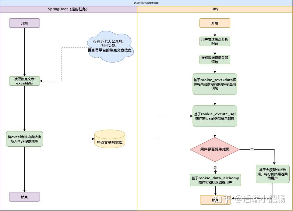
2. 流程架构说明
这个工具一共分为两部分,SpringBoot负责录入近7天的热点文章数据到mysql数据库中,dify负责数据的读取和分析工作:

在上图中流程被区分为了SpringBoot定时任务和Dify部分,SingBoot主要负责热点数据的读取并写入Mysql数据库,Dify的流程分为以下几步:
1. 用户发送对话请求(如想了解公众号平台的热点领域)
2. 基于大模型(我用的DeepSeek V3)提取用户对话中的关键查询语句
3. 基于rookie_text2data插件将关键查询语句转换为数据库查询sql语句
4. 基于rookie_excute_sql插件执行sql
5. 判断用户的请求,是想生成图(饼状图、柱状图、折线图等),还是想要进行数据分析,如果想要生成图则返回可视化图;如果想进行分析则基于大模型(DeepSeek V3)对查询结果进行分析,将分析结果以文字形式返回给用户。
3. 整体工具实现
3.1. SpingBoot热点数据解析写入数据库
3.1.1. 数据库搭建
SpringBoot实现部分较为简单,就是excel数据的读取和录入,我这边基于工具获取了7天内三个平台的热点文章数据,我们只需要每个七天更换excel文件即可。

这三个表的字段是一样的,以百家号.xlsx为例,excel数据如下:

基于excel数据字段,提取公共必要字段建立mysql数据库表,建表语句为:
CREATE TABLE IF NOT EXISTS `article` (
`id` BIGINT NOT NULL AUTO_INCREMENT COMMENT '主键ID',
`title` VARCHAR(255) NOT NULL COMMENT '文章标题',
`author` VARCHAR(100) NOT NULL COMMENT '作者',
`platform` VARCHAR(50) NOT NULL COMMENT '发布平台',
`domain` VARCHAR(50) NOT NULL COMMENT '领域',
`read_count` BIGINT DEFAULT 0 COMMENT '阅读量',
`like_count` BIGINT DEFAULT 0 COMMENT '点赞数',
`publish_time` DATETIME COMMENT '发布时间',
`link` VARCHAR(500) COMMENT '文章链接',
`create_time` TIMESTAMP DEFAULT CURRENT_TIMESTAMP COMMENT '创建时间',
`update_time` TIMESTAMP DEFAULT CURRENT_TIMESTAMP ON UPDATE CURRENT_TIMESTAMP COMMENT '更新时间',
PRIMARY KEY (`id`),
INDEX `idx_publish_time` (`publish_time`),
INDEX `idx_platform` (`platform`),
INDEX `idx_domain` (`domain`)
) ENGINE=InnoDB DEFAULT CHARSET=utf8mb4 COLLATE=utf8mb4_unicode_ci COMMENT='文章信息表';
3.1.2. 数据写入代码实现
数据录入代码实现较为简单,核心代码主要为读取excel数据以及写入mysql两大部分。
读取excel代码:

上述代码就是将excel单元格中的数据取出放入到article中,为了后续写入数据库做前置准备。
写入mysql:

目前我是做了一个单元测试来写入数据库,读取D盘hot目录下的excel文件,将三个excel文件依次写入到mysql中,进阶做法是把这个函数放到一个定时任务中,打成jar包作为服务后台运行,每周定时执行,因为我的体系还没搭起来所以目前放到了单元测试中,这套体系会持续更新,感兴趣的朋友不要忘记点个关注。
3.2. dify应用构建
Dify需要本地安装,不知道怎么安装到去看我这篇文章:10分钟搭建合同审查AI智能体!Dify+Qwen3保姆级教程,小白轻松上手大家好,我是小肥肠,专注AI干货知识分享,今 – 掘金
Dify应用需要新建一个chatflow应用,完整的应用流程如下。

开始节点:开始节点我们用系统默认的就好了,不用加任何参数。

获取数据查询关键字(LLM):这个节点的作用的提取开始节点用户输入问题中的查询关键字。

rookie_text2data(插件):这个插件可以将用户的自然语言转换为数据库的sql查询语句。

rookie_excute_sql:这个节点主要是执行rookie_text2data生成的sql语句,在本文中会进行查询操作,返回符合用户需求的查询数据。

条件分支:获得查询数据后就需要对数据进行分条件处理了,在条件分支中通过判断用户语句将后续的工作流程引入不同分支,如果用户想要画图则流入绘图分支,最后生成echart图表(如饼图、柱状图);否则流入数据分析分支,将分析结果返回给用户。

3.2.1. 绘图分支
绘图分支里,第一个是结合用户需求和数据内容推荐图类型(属于LLM,是rookie_data_alchemy的前置准备节点),它的作用很简单,就是根据前面拿到的用户需求和数据内容,推荐合适的图表类型,像折线图、饼图、散点图、气泡图、K线图、雷达图、热力图、树图、矩形树图、旭日图、地图、路径图这些都包含在内,总共能推荐十几种呢。

接下来是将数据转换为json(同样是LLM,rookie_data_alchemy的前置准备节点),它主要负责把前面rookie_excute_sql查询到的数据,转成json格式的数据。

rookie_data_alchemy这个节点是把数据库查询后转成json的数据(也就是上面那个转换节点的输出)变成可视化的图表,它需要用到两个参数:一个是数据转json后的结果,另一个是前面推荐图表类型的结果。

最后是图回复(直接回复),它会接收rookie_data_alchemy生成的图表,然后显示在对话里。

3.2.2. 数据分析分支
数据分析分支里,数据分析(LLM)这个节点主要是根据用户的需求和数据库查询到的结果做分析,最后用咱们能看懂的自然语言把分析结果说出来。

分析回复(直接回复)则是把数据分析的结果,反馈到用户的对话里。

3.3.3. 热点分析工具测试使用
搭建完成后点击发布按钮即可开始对话,如我想获取百家号平台发布时间在三天内的热门领域数据,只关注阅读量,并用饼图表示相关领域,只要把相关语句发送给应用就能得到结果:

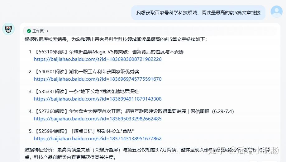
再测试一下,我想获取百家号科学科技领域,阅读量最高的前5篇文章链接:

基于以上步骤工具的搭建和测试使用就完成了,动手能力强的读者可以根据以上步骤一比一复刻搭建这个热点分析工具。
4. 结语
这套 Dify+Spring Boot 热点分析工具的价值,就在于用技术帮自媒体人省了最费时间的找方向环节 —— 从数据采集、趋势解析到对标账号定位,都用高效的流程代替了人工筛选的麻烦。不过这只是个开始,之后要是有空,我会在这套系统的基础上,再加上文章生成功能,让工具从分析热点升级到能辅助创作。要是这篇保姆级教程对你有用,欢迎点个赞、收藏或者转发 —— 你们的支持,就是我熬夜出干货的最大动力!

