跳转到内容

读者文摘

又一个WordPress站点

11 月 2025每月档案

1 天狂揽 4000 多 Star 的 AI 舆情分析开源神器。

1 天狂揽 4000 多 Star 的 AI 舆情分析开源神器。

作者:逛逛GitHub 链接:https://zhuanlan.zhihu.com/p/197006… 继续阅读 1 天狂揽 4000 多 Star 的 AI 舆情分析开源神器。

  • 发表于: 2025年11月7日 2025年11月7日
  • 作者: admin
  • 分类: 未分类
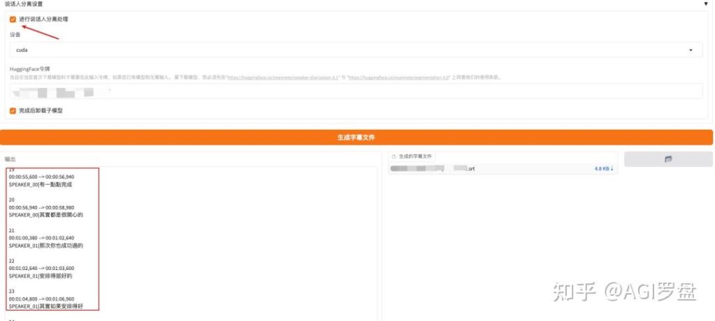
Whisper WebUI隐藏功能曝光!多人说话自动区分,真香

Whisper WebUI隐藏功能曝光!多人说话自动区分,真香

作者:AGI罗盘 链接:https://zhuanlan.zhihu.com/p/196956070… 继续阅读 Whisper WebUI隐藏功能曝光!多人说话自动区分,真香

  • 发表于: 2025年11月7日 2025年11月7日
  • 作者: admin
  • 分类: 未分类
有哪些带有比较美观的web页面的linux开源系统监控的工具?

有哪些带有比较美观的web页面的linux开源系统监控的工具?

作者:Java陈序员 链接:https://www.zhihu.com/question/22228… 继续阅读 有哪些带有比较美观的web页面的linux开源系统监控的工具?

  • 发表于: 2025年11月7日 2025年11月7日
  • 作者: admin
  • 分类: 未分类
有哪些值得推荐的 Android 应用?

有哪些值得推荐的 Android 应用?

完全免费,吾爱推荐! 给大家推荐这10个Android软件,肯定能解决你的刚需问题! 100%已解决… 继续阅读 有哪些值得推荐的 Android 应用?

  • 发表于: 2025年11月6日 2025年11月6日
  • 作者: admin
  • 分类: 未分类
别再手动运行了!Dify 1.10版「触发器」深度解读,3步实现AI资讯自动写入飞书

别再手动运行了!Dify 1.10版「触发器」深度解读,3步实现AI资讯自动写入飞书

久等了各位! 朋友们苦等的Dify触发器终于上线了! 前言 Dify终于不用写代码让dify工作流定… 继续阅读 别再手动运行了!Dify 1.10版「触发器」深度解读,3步实现AI资讯自动写入飞书

  • 发表于: 2025年11月6日 2025年11月6日
  • 作者: admin
  • 分类: 未分类
连续两天 GitHub 热榜第一,这款工具火了!

连续两天 GitHub 热榜第一,这款工具火了!

前两天看到一条新闻,某某品牌产品又翻车,话题发酵很快。某博上有一套说法,某书上又是另一套,某音评论区… 继续阅读 连续两天 GitHub 热榜第一,这款工具火了!

  • 发表于: 2025年11月5日 2025年11月5日
  • 作者: admin
  • 分类: 未分类
万字“命书”风靡海外,第一批做AI玄学的人,赚翻了!

万字“命书”风靡海外,第一批做AI玄学的人,赚翻了!

本文作者:Starry 导读:AI玄学,不卖货,只“卖运”。 “这份报告几乎成了我的‘人生说明书’。… 继续阅读 万字“命书”风靡海外,第一批做AI玄学的人,赚翻了!

  • 发表于: 2025年11月5日 2025年11月5日
  • 作者: admin
  • 分类: 未分类
这个收割千万流量的AI视频换人,是不是吓到你了?

这个收割千万流量的AI视频换人,是不是吓到你了?

前几天,一个视频换人视频从 X 上火到微博。 就是这个视频,右下角边是原始的主播,一个男的;左边是 … 继续阅读 这个收割千万流量的AI视频换人,是不是吓到你了?

  • 发表于: 2025年11月5日 2025年11月5日
  • 作者: admin
  • 分类: 未分类
“最新国产代码大杀器”——MiniMax-M2!

“最新国产代码大杀器”——MiniMax-M2!

还记得去年提到“国产模型”时,我们下意识想到的是 DeepSeek——对话挺顺,Coding 却像新… 继续阅读 “最新国产代码大杀器”——MiniMax-M2!

  • 发表于: 2025年11月5日 2025年11月5日
  • 作者: admin
  • 分类: 未分类
Dify知识流水线,搞定复杂 PDF(含MinerU本地部署教程)

Dify知识流水线,搞定复杂 PDF(含MinerU本地部署教程)

大家好,上篇文章接介绍了Dify内置模板中的父子模式,今天聊一下另外一个内置模板,复杂PDF怎么玩。… 继续阅读 Dify知识流水线,搞定复杂 PDF(含MinerU本地部署教程)

  • 发表于: 2025年11月5日 2025年11月5日
  • 作者: admin
  • 分类: 未分类

分页

上一页 页码: 1 页码: 2 页码: 3 页码: 4 页码: 5 页码: 6 页码: 7 页码: 8 下一页

搜索

搜索:

近期文章

  • 登顶GitHub Trending ,暴涨 16.3K Star,这个开源项目要火了!
  • 目前有哪些你自己在用的(免费、收费)感觉很好用的AI工具?
  • 最值得推荐的20个宝藏Skills,小众但真香
  • 一张破表格卖39.9,这人在小红书上卖了4万单,挣了71.8万
  • CLIProxyAPI 教程:从安装到高级使用

近期评论

    归档

    • 2026 年 5 月
    • 2026 年 4 月
    • 2026 年 3 月
    • 2026 年 2 月
    • 2026 年 1 月
    • 2025 年 12 月
    • 2025 年 11 月
    • 2025 年 10 月
    • 2025 年 9 月
    • 2025 年 8 月
    • 2025 年 7 月
    • 2025 年 6 月
    • 2025 年 5 月
    • 2025 年 4 月
    • 2025 年 3 月
    • 2025 年 2 月
    • 2025 年 1 月
    • 2024 年 12 月
    • 2024 年 11 月
    • 2024 年 10 月
    • 2024 年 9 月
    • 2024 年 8 月
    • 2024 年 7 月
    • 2024 年 6 月
    • 2024 年 5 月
    • 2024 年 4 月
    • 2024 年 3 月
    • 2024 年 2 月
    • 2024 年 1 月
    • 2023 年 11 月
    • 2023 年 10 月
    • 2023 年 9 月
    • 2023 年 8 月
    • 2023 年 7 月
    • 2023 年 6 月
    • 2023 年 5 月
    • 2023 年 4 月
    • 2023 年 3 月
    • 2023 年 2 月
    • 2023 年 1 月
    • 2022 年 12 月
    • 2022 年 11 月
    • 2022 年 10 月
    • 2022 年 9 月
    • 2022 年 8 月
    • 2022 年 7 月
    • 2022 年 6 月
    • 2022 年 5 月
    • 2022 年 4 月
    • 2022 年 3 月
    • 2022 年 2 月
    • 2022 年 1 月
    • 2021 年 12 月
    • 2021 年 11 月
    • 2021 年 10 月
    • 2021 年 9 月
    • 2021 年 8 月
    • 2021 年 7 月
    • 2021 年 6 月
    • 2021 年 5 月
    • 2021 年 4 月
    • 2021 年 3 月
    • 2021 年 2 月
    • 2021 年 1 月
    • 2020 年 12 月
    • 2020 年 10 月
    • 2020 年 9 月
    • 2020 年 8 月
    • 2020 年 7 月
    • 2020 年 6 月
    • 2020 年 5 月
    • 2020 年 4 月
    • 2020 年 1 月
    • 2019 年 12 月
    • 2019 年 11 月
    • 2019 年 10 月
    • 2019 年 9 月
    • 2019 年 8 月
    • 2019 年 7 月
    • 2019 年 6 月

    分类

    • python
    • 名人
    • 工具
    • 方案
    • 未分类

    其他操作

    • 登录
    • 条目 feed
    • 评论 feed
    • WordPress.org

    © 2026  读者文摘. 由 WordPress 强力驱动. WordStar, 主题由Linesh Jose提供